כדאי להיות עצמך; הזהות של כל האנשים האחרים כבר תפוסה.
– אוסקר וויילד.
זה הפוסט הראשון בבלוג החדש שלי. רק התחלתי את הבלוג, אשמח אם תעכבו אחר העדכונים. ניתן להירשם לעדכונים למטה ולקבל הודעה כאשר אפרסם תוכן חדש.
כדאי להיות עצמך; הזהות של כל האנשים האחרים כבר תפוסה.
– אוסקר וויילד.
זה הפוסט הראשון בבלוג החדש שלי. רק התחלתי את הבלוג, אשמח אם תעכבו אחר העדכונים. ניתן להירשם לעדכונים למטה ולקבל הודעה כאשר אפרסם תוכן חדש.
https://technet.microsoft.com/en-us/library/aa997560(v=exchg.160).aspx
ע"מ ש- PF יוכל לקבל מיילים מנמענים חיצוניים יש לתת הרשאות CreateItems ל- Anonymous לאותו PF, אפשרות אחת דרך ה- Outlook (כמובן Outlook של משתמש עם הרשאות Owner על ה- PF):

או עם PowerShell בפקודה:
Add-PublicFolderClientPermission "\PUBLICFOLDERNAME" -AccessRights CreateItems -User Anonymous
בנוסף, יש להגדיר את ה- Accepted Domain ל- internal relay :

דבר ראשון – לוודא כי ה- Office הוא Up to date ושהוא Office של 365 ולא Standard או Home & Business וכו'.
בדיקה ראשונה בתחנה בה אתה לא מצליח להגדיר את הפרופיל – Ping Autodiscover, אתה צריך לקבל תשובה מכתובת IP של מיקרוסופט, בדיקה מאצלי לדוגמא לדומיין ion-am.com :

במידה ואתה מקבל תשובה תקינה – אנא הגדר את הפרופיל לא מה- Control Panel אלא מה- Outlook עצמו, באופן זה:
הגדרת את ה- Outlook כך שיפתח עם אפשרות לבחור פרופיל (מתוך לוח הבקרה – דואר – הצג פרופילים – הצג רשימה:

לאחר מכן –

לאחר מכן סגור את ה- Outlook ופתח אותו מחדש ותבחר New:

ותגדיר את הפרופיל.
במידה והצליח – מעולה, במידה ולא – נסה להגדיר את הפרופיל באמצעות SaRa – לינק להורדה : https://diagnostics.outlook.com/#/

לאחר מכן :

ותמשיך לפי ה- Wizard.
אם עדיין לא תצליח להגדיר את הפרופיל – נסה לשנות את ה- DNS בהגדרות כרטיס הרשת של המחשב הבעייתי ל- 8.8.8.8 ואז להריץ Flushdns:

ולנסות להגדיר את הפרופיל (מתוך ה- Outlook כמו שהסברתי למעלה, לא מה- Control Panel), במידה ויעבוד – ישנה בעיה ב- DNS הפנימי שלכם.
במידה וה-Domain הפנימי שלכם הוא לא .local אלא .com או .co.il – הוא צריך להכיל את אותן רשומות כמו ב- DNS החיצוני, במידת הצורך אשלח מאמר המסביר כיצד.
במידה ויש לך אפשרות לחבר את אחת התחנות לרשת אחרת כמו Wifi או אפילו לאיזה HotSpot של טלפון ולנסות להגדיר – מעולה, זה יעזור לשלול חסימות ברשת הארגונית שלכם.
דבר ראשון – עבודה מול שירותי ענן לעולם לא תהיה זהה מבחינת "מהירות" לעבודה מול שרת מקומי בתוך הרשת עם Backbone של איזה 10-100GB… העבודה מתבצעת מול שרתים ו- DB שיושבים באירופה, תוך שימוש בקו
התקשרות של הארגון שלכם, Upload וגם Download תוך כדי שקו התקשורת הזה משמש את הארגון גם לעבודה שותפת, גיבויים, עבודה ברקע של מערכות שונות, גלישה ב YouTube של העובדים, עדכוני Win בתחנות קצה ושרתים וכו'…
לכן חשוב מאוד להקפיד על תצורה נכונה ועדכונים שוטפים כדי לקבל את מירב הביצועים הניתנים בסביבת ענן.
נוסיף לזה את נושא ה- Connections שניתן להגדיר על פרופיל Outlook:
(ניתן לראות את מספר ה- Connections ע"י עכבר ימני על אייקון ה- Outlook ב- SysTray תוך כדי החזקת מקש ה- CTRL במקלדת).
בקצרה – מחשב מפלצת, עם קו אינטרנט פראי, עם SSD וכו' – יתמודד היטב גם עם 10-12 יומנים, מניסיון, מחשב בינוני- 5-7 חיבורים וה – Outlook מתחיל לקפוא בזימון ישיבות, סנכרון יומנים, מעבר בין תיבות וכו'..
כל יומן, תיקייה משותפת, לוח שנה משותף, Public Folder או חדר ישיבות יוצרים Connection נפרד, תהליך סנכרון כל החיבורים האלו הוא טורי, כל אחד מהם מחכה לתורו, לכן פגישה שנקבעה יכולה להופיע באותו יומן במחשב אחר לאחר 20-30 דקות.
במצב בו יש למשתמש בפרופיל מספר גבוה של חיבורים ולא ניתן "לוותר" על חלק מהם – יתכן ויהיה עדיף לעבוד בתצורת Online ולא Cache mode או לעבוד ישירות דרך ה- Portal.
חדרי ישיבות ומשאבים – אין שום צורך לראות אותם ב- Outlook, ניתן לנהל אותם באופן אוטו', לפי הגדרות שתחליטו (למשל – לקבל\לאשר אוטו' זימון חדר כל עוד זה בשעות העבודה, זמן הפגישה הוא עד שעה, ניתן לשלוח מייל למזכירה שתאשר את הפגישה וכו', אבל בהחלט אין צורך לראות את חדרי הישיבות ב- Outlook כיומנים… זאת תפיסה שהתאימה ל- Office 2010 בסביבות שנת 2004.

לינק למאמר המלא:
בנוסף לזה – כפי שציינתי – יש לקחת בחשבון את נושא גודל ה- OST:
OST, מעל 10GB – קופא, נתקע, קורס. אם היא רואה מספר תיבות מייל, ותיקיות משותפות וה- Cache mode מוגדר לשנה ומעלה – סביר מאוד שהיא עוברת את ה- 10GB בקלות…
שים לב למה שכתוב במאמר כאשר ה- OST עובר את ה- 10GB – Short Pauses,
מעל 25GB – הוא פשוט יקפא לדקות ארוכות.

לינק למאמר המלא:
https://support.microsoft.com/en-us/help/2695805/how-to-troubleshoot-performance-issues-in-outlook
במידה וצמצמתם את מספר החיבורים – מומלץ מאוד לעבוד עם ה- Public Folder וה- Shared Folders גם ב- Cache mode,
רצוי לתקופת זמן קצרה ככל האפשר (6 חודשים), אין טעם ב- Cache mode של שנה, סתם מנפח את ה- OST ובכל מקרה כשעושים חיפוש – מתקבלות תוצאות גם ישנות יותר מה- Cache mode כי החיפוש ממשיך אל השרתים.
כדי להגדיר Public Folder ל- Cache mode יש להוסיף אותה ל- Favorites באופן זה –

לאחר מכן, תוסיף את ה- Public/Shared folder הזה למועדפים (עכבר ימני על התיקייה ולבחור Show in favorites)
אז תוכל לסמן בהגדרות ה- Cache להוריד תיקיות משותפות מה- Favorites כך:

דאבל-קליק על החשבון ו- More Settings :

סמן את 2 ה- V להורדה של תיבות משותפות וגם של תיבות משותפות במועדפים:
סגור – פתח את ה- Outlook ותן לתיקיות זמן לסנכרן, יכול לקחת שעות או אפילו יום+ … תלוי בגודל התיקייה וכמה Cache Mode מוגדר.
אני ממליץ שוב בחום להגביל את ה- Cache Mode לגודל המינימאלי (3-6 חודשים) ע"מ למנוע מקובץ ה- OST להתנפח לנפחים בעיתיים .
גם כאשר ה- Cache Mode מוגדר ל- 3 חודשים – חיפוש מיילים עדיין יוכל לאתר מיילים ישנים מהענן.
פגישות מחזוריות, פגישה מחזורית חייבת תאריך סיום, תאריך הסיום של פגישה מחזורית לא אמור להיות יותר משנתיים, פגישות שנערכות הרבה – יש למחוק מידי פעם וליצור מחדש.
המשמעות של פגישה מחזורית ללא תאריך סיום היא בערך 45000 רשומות של אותה פגישה בכל שבוע … סנכרון של היומנים מסנכרן את זה… נסה לדמיין את תעבורת הרשת.

לינק למאמר המלא:
https://blogs.technet.microsoft.com/jamec/2010/04/19/calendaring-the-recurring-meeting-and-disaster/
מגבלת מבנה התיקיות בתיבה הוא 500, במידה והמשתמש רואה בקליינט מספר חשבונות, מספר תיקיות משותפות וציבוריות – יתכן והגבול הזה לא תורם לעבודה מהירה, מאחורי הקלעים מתבצע Indexing מול הענן, הכוונה היא לכלל עץ התיקיות והתת- תיקיות שה- Outlook רואה ברשימה כולה, לא כל חשבון בנפרד.
לאחר שמגיעים למספר התיקיות הזה מתקבלת הודעת שגיאה כי ישנה חריגה ממספר התיקיות המרבי, גם אם מספר התיקיות לא 500 אלא 450 או משהו כזה – אז עבודה "על הקצה" תגרור איטיות כלשהי, ניתן לתת הרשאה לתיקיות ספציפיות, אין צורך לתת הרשאה לכל ה- Mailbox עם תיקיות מיותרות כמו Notes, Task ושאר ירקות.
זה סוף החפירה : )
לסיכום, אין פה עניין של "תקלה" בשירותי ה- 365 אלא עניין של Fine Tuning שיש לבצע ע"מ לשפר ביצועים מול שרתי ה- 365.
כפי שהוסבר בתחילת המייל – בניגוד לעבודה עם שרת Exchange מקומי – בשירותי ה- 365 אתם עובדים מול Shared Services ו- DB אשר ממוקמים באירופה.
עבודה מול שירותי הענן טומנת בחובה אין ספור פלוסים לעומת החזקת ואחזקת שרת דואר מקומי, מאידך גיסא יש לקחת בחשבון כי כעת כל תעבורת המידע מתבצעת על גבי ה- WAN ולא ה- LAN לכן חשוב לבצע את ה- Fine Tuning הזה לגבי ה- Cache mode מול Online mode, מספר ה- Connections, מהירות ה- Upload של הרשת (בניגוד למהירות ה- Download) ומספר התיקיות ותתי התיקיות (אשר מבצע Indexing כל הזמן על מנת להיות מסונכרן)…
יש להיכנס אל ה- Security and Compliance –

שם להיכנס ל- Permissions ולהוסיף את חשבון ה- Global Admin ל- eDiscovery Managers :

–

מזכיר לך, מתן ההרשאה הזאת יכול לקחת זמן, אם במהלך החיפוש\יצוא תקבל שגיאה על הרשאות – חכה 20-40 דקות ונסה שוב…
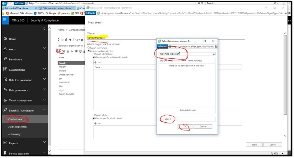
חיפוש המיילים יהיה מה- Content Search:

קליק על כפתור ה"+" ותיצור שאילתה לגבי אותה תיבה:

תן קליק על Next (לא צריך לשנות כלום לגבי Sites וכו')
לאחר מכן יפתח לך חלון בו תוכל להגדיר את החיפוש שאתה צריך:

יש שם אפשריות של תאריכים, נשלח אל (TO) ועוד כל מיני, מצרף לך דוגמא לשאילתה שעשיתי לגבי תיבת User3 למיילים שנשלחו בין ינואר למרץ אל כתובת Gmail:

ואז קליק על Search.
בסופו של דבר תקבל את מסך השאילתות, תוכל לעשות שם Refresh במידת הצורך ובצד שמאל תוכל לראות את התוצאות וליצא אותן כ- PST אל המחשב:

תהליך ה- Export עובד באופן תקין רק מ- Internet Explorer:

אם יפתח חלון עם Key ארוך – להעתיק אותו – תצטרך אותו לטובת הורדת הקובץ, אבל ה- Wizard די פשוט.
בהצלחה : )
זהו פוסט דוגמה, שפורסם במקור כחלק מ-Blogging University. ניתן להירשם לאחת מעשר התוכניות שלנו כדי להתחיל לפרסם בבלוג ברגל ימין.
היום נפרסם ביחד פוסט. אין צורך לדאוג לגבי התצוגה שלו. אין צורך לדאוג אם עדיין לא נתת שם לבלוג שלך או אם עדיין אין לך מושג מה לעשות. עליך ללחוץ על הכפתור "פוסט חדש" ולספר לנו למה הגעת לכאן.
למה כדאי לעשות זאת?
הפוסט יכול להיות קצר או ארוך, הקדמה בנימה אישית על החיים שלך או הצהרת כוונות לגבי הבלוג, מניפסט על העתיד או תיאור פשוט של סוגי התכנים שבכוונתך לפרסם.
להלן מספר שאלות כדי לעזור לך להתחיל:
אנחנו לא מבקשים להתחייב לדבר – אחד מהיתרונות העיקריים של בלוגים הוא יכולת ההסתגלות שלהם ללמידה, לצמיחה ולשיתוף הפעולה שלנו עם אחרים – אבל חשוב לדעת מאיפה מתחילים והגדרת המטרות יכולה לתת לך רעיונות לפוסטים נוספים.
אין לך מושג כיצד להתחיל? אפשר פשוט לכתוב את הדבר הראשון שקופץ לראש. אן לאמוט, סופרת שאנחנו אוהבים שכתבה ספר אודות כתיבה, אומרת שכדאי לתת לעצמך רשות לכתוב "טיוטה ראשונה גרועה". יש היגיון בדבריה של אן – כדאי פשוט להתחיל כתוב ולדאוג לעריכה בשלב מאוחר יותר.
כאשר הכול מוכן לפרסום, מומלץ להוסיף לפוסט שלוש עד חמש תגיות שמתארות את הנושאים שבהם הבלוג מתמקד – כתיבה, צילום, סיפורת, הורות, אוכל, מכוניות, סרטים, ספורט, מה שמתחשק לך. התגיות האלו יעזרו למשתמשים אחרים שמעוניינים לקרוא על הנושאים שלך למצוא אותך ב-Reader. כדאי להוסיף את התגית zerotohero כאחת מהתגיות האלו, כדי שבלוגרים חדשים אחרים ימצאו אותך גם.